Beschreibung
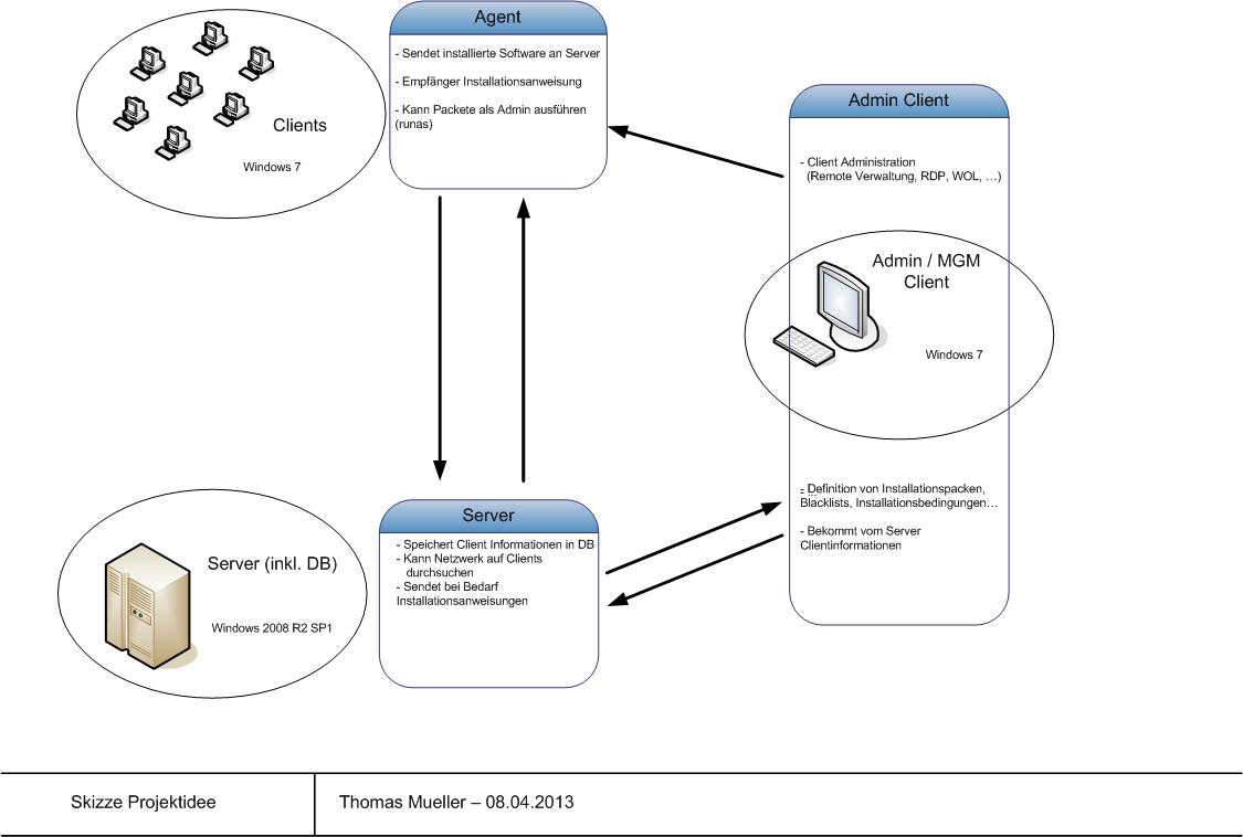
"BeMaTh Smart Software Distribution" ist eine Softwarelösung zur automatischen Verteilung von Anwendungen in einem Windows 7 / Windows Server 2008 R2 Netzwerk. Die Software wird regelbasierend automatische Installationen, Deinstallationen und Updates auf allen Clients einspielen können.
Über diese Technik sollen auch sicherheitskritische Updates von zurzeit häufigen kritischen Sicherheitslücken in verbreiteten Anwendungen wie Oracle Java, Adobe Flash oder dem Adobe Reader kurzfristig und automatisch eingespielt werden.
Diese Ziele sollen mit einer ressourcenschonenden Client/Server Softwarelösung die homogen auf bestehenden Systemen mitverwendet werden kann, realisiert werden. Es wird kein zusätzlicher explizit dafür verwendeter Server notwendig.
Features
Zentrales Management von Clientsoftware
- Zentrale, regelbasierte Steuerung von Installationen, Updates sowie Deinstallationen über alle Clients.
- Einfaches und schnelles Einspielen von Sicherheitsupdates.
- Automatische Verarbeitung am Client ohne administrative Anmeldung.
Client- und Softwareinventarisierung
- Übersicht aller Clients im Netzwerk.
- Übersicht aller Softwarepakete im Netzwerk.
Clientadministration
- Zugriff auf das Systemlaufwerk des Clients.
- Remote Computerverwaltung.
- Zugriff per Remote Desktop Services.
- Abschalten, Anschalten und Neustarten aller Clients.

|
|